¾ÆÀ̵ð ÀúÀå  

 
 
   PAK TPA/S (Transfer Path Analysis and Synthesis)
   CTC (Crosstalk Cancellation)
   AMM (Advanced Measurement Method)
 
 

- Brand Sound ȤÀº Target Sound ½ÇÇöÀ» À§ÇÑ ½ÃÇè/¿¹Ãø µîÀÇ ½Ã¹Ä·¹À̼ÇÀ» ¼öÇà
- PCA (Principal Component Analysis) ±â¹ÝÀ¸·Î Áøµ¿/¼ÒÀ½ÀÇ ¿øÀÎ ±Ô¸íÀ» À§ÇÑ Àü´Þ °æ·Î ºÐ¼®
- Test Bench µ¥ÀÌÅÍ¿Í ¼öÄ¡ÇØ¼® µ¥ÀÌÅ͸¦ ÀÌ¿ëÇÑ Correlation (Extended TPS)

- ±âÁ¸ TPAÀÇ ¹®Á¦Á¡ÀÎ Crosstalk Cancellation (CTC)¸¦ ÇØ°á, Á¤È®µµ ³ôÀº °á°ú Á¦°ø

- ±×·¡ÇÈÀûÀÎ »ç¿ëÀÚ ÀÎÅÍÆäÀ̽º Á¦°ø
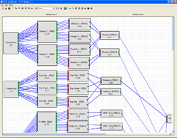
- ¸ðµç Àü´Þ°æ·Î¸¦ ±×·¡ÇÈÀûÀ¸·Î Ç¥ÇöÇÒ ¼ö ÀÖ´Â Network modeling
- Runup (rpm sweep) µ¥ÀÌÅ͸¸À¸·Îµµ TPA/S ¼öÇà (AMM)

  Conventional TPAÀÇ ¹®Á¦Á¡
 
   
1 Àü´ÞÇÔ¼ö ÃøÁ¤ ¹®Á¦
½ÇÁ¦ ÁÖÇàÁ¶°Ç°ú ´Ù¸£´Ù.
Àü´Þ°è¿¡¼­ Crosstalk Á¸ÀçÇÑ´Ù.
ÀÓÆÑÆ® ½ÃÇè, Volume velocity speaker, loud speaker¿¡ ÀÇÇÑ ½ÃÇèÀÌ ¾î·Æ´Ù.
2 Á¤È®ÇÏÁö ¾ÊÀº ½Ã¹Ä·¹ÀÌ¼Ç °á°ú·Î ÀÎÇØ À½ÁúÇØ¼® ¹× ¼ÒÀ½ ¿¹ÃøÀÌ ¾î·Æ´Ù.
3 °íü & °ø±â ÀüÆÄÀ½°£ÀÇ ºÐ¸®°¡ ½±Áö ¾Ê´Ù.
4 ¸ðµç ÃøÁ¤À» À§ÇÑ ½Ã°£ÀÌ ¸¹ÀÌ °É¸°´Ù.
5 ÃøÁ¤±â¼úÀ» ¿£Áö´Ï¾î¿¡°Ô Àü´ÞÇϱⰡ ¾î·Æ´Ù.
   
 
  PAK TPS/CTC/TPS/AMM ÀÇ ÀåÁ¡
 
   
1

½Ç ÁÖÇà µ¥ÀÌÅÍ¿¡¼­ Àü´ÞÇÔ¼ö¸¦ ±¸ÇÑ´Ù.
Â÷·®¿¡¼­ ¿£ÁøÀ» ºÐ¸®ÇÒ Çʿ䰡 ¾ø´Ù.
Force¸¦ ±¸Çϱâ À§ÇÑ ÀÓÆÑÆ® ½ÃÇèÀÌ ºÒÇÊ¿äÇÏ´Ù.
´Ü, CAE ÇØ¼®À» À§ÇØ Force°¡ ÇÊ¿äÇÑ °æ¿ì, ÀÓÆÑÆ® ½ÃÇè ÇÊ¿ä
Volume velocity speaker, loud speaker µî¿¡ ÀÇÇÑ °íü Àü´ÞÀ½ Ư¼ºÀ» º°µµ ÃøÁ¤ÇÒ Çʿ䰡 ¾ø´Ù

2 Á¤È®ÇÑ µ¥ÀÌÅÍ Á¦°ø
Crosstalk Cancellation (CTC) ±â¼ú Á¦°ø
½ÇÁ¦ ÁÖÇà »óÅÂÀÇ µ¥ÀÌÅ͸¦ °¡Áö°í ½Ã¹Ä·¹À̼Ç
3 Post-processing
¸ðµç µ¥ÀÌÅͰ¡ ½Ã°£ ¿µ¿ª¿¡¼­ ºÐ¼®µÇ¹Ç·Î playback ¿Ü¿¡ ´Ù¸¥ ºÐ¼®ÀÇ ¼öÇàÀÌ °¡´É
   


 
¡ã ±×¸² Sound synthesis of air-borne and
structure-borne partial sound sources
¡ã ±×¸² TPS Network modeling
   
¡ã ±×¸² TPS schematic diagram from engine
   
¡ã ±×¸² TPS °á°ú ºñ±³
¡ã ±×¸² TPS schematic diagram from engine
   
¡ã ±×¸² PAK CTC Animation ¡ã ±×¸² PAK CTC : Principal component analysis
   
     
     

Warning: Unknown: open(../data/session/sess_40706b504d12ff1f2098dd5ac0d88bc9, O_RDWR) failed: No such file or directory (2) in Unknown on line 0

Warning: Unknown: Failed to write session data (files). Please verify that the current setting of session.save_path is correct (../data/session) in Unknown on line 0